Varade käitamisetapp (EN ISO 19650-3)
| Site: | BIM courses |
| Course: | BIM & information managament |
| Book: | Varade käitamisetapp (EN ISO 19650-3) |
| Printed by: | Guest user |
| Date: | Saturday, 10 January 2026, 4:53 AM |
Table of contents
- Introduction
- The information management context for ISO 19650-3
- Parties and responsibilities
- Explaining the information management flowchart
- Example application of ISO 19650- 3 to a specific trigger event
- Integrating information delivered through ISO 19650-3 into existing systems
- ISO 19650-3 clause 5: insight
- 5.1.2 Establish organizational information requirements
- 5.1.3 Identify the assets for which information shall be managed
- 5.1.4 Establish asset information requirements
- 5.1.5 Identify foreseeable trigger events for which information shall be managed
- 5.1.10 Establish links to enterprise systems
- 5.1.11 Establish the asset information model
- 5.1.12 Establish processes to maintain the asset information model
- 5.2.1 Decide the type of activity providing information
- 5.5.4 Maintain resources in readiness for a trigger event
- 5.8.1 Aggregate an accepted information model into the asset information model
- 5.8.2 Review and continue maintenance of the asset information model
- Information management process summary
- Summary
Introduction
Antud moodulis vaatame lähemalt EN ISO 19650-3 standardit, mis sätestab infohaldusprotsessi varade käitamisetapis. Siinses moodulis keskendume ennekõike neile, kes vastutavad infrastruktuuri omamise, käitamise ja hooldamise ning varade ehitamise eest. Enamikus mahus on see kasutatav eraldiseisva juhendina, kui teatud alalõike viidatakse ka EN ISO 19650-2 standardist.
EN ISO 19650-3 sätestab infohalduse nõuded, kasutades ehitusinfo modelleerimist (BIM) vara käitamise perioodil. See mõeldud kasutamiseks vara kasutusperioodil ja ka siis, kui kasutusel mitte olevat vara on endiselt vaja hallata, nt selle hoiustamisel. Seetõttu eeldatakse, et EN ISO 19650-3 peamised kasutajad on nii varahaldurid kui ka ehitiste korrashoidjad ning nende heaks töötavad meeskonnad ja töövõtjad. Antud standard on abiks ka neile, kes viivad läbi suuremahulisi (kapitalimahukaid) projekte uute varade kavandamiseks ja ehitamiseks, kuna see aitab neil mõista, miks neil palutakse oma töö käigus koostada käitamiseks vajalikku teavet.
The information management context for ISO 19650-3
Informatsioon varahalduse kontekstis nõuab info määratlemist, tootmist, vahetamist, kontrollimist ja kinnitamist. Informatsioon peaks olema struktureeritud ja järjepidev ning võimaluse korral toetama prognoositavaid ja korratavaid tulemusi. Informatsiooni tuleks vaadelda kui väärtuslikku vara, millel on oma toimivuskriteeriumid. Toimivus võib olla majanduslik, mõõtes selle seost investeeringutasuvuse või kohustuste vähendamisega, samuti võib see olla seotud selle asjakohasusega varahaldusprotsessi toetamisel.
EN ISO 19650 seeria toetab varahaldust ja määratleb lähenemisviisid informatsioonile, mis hõlmab nii projekti elluviimisega kui käitamisega seotud tegevusi. EN ISO 19650-3 joonis 1 illustreerib seost kahe standardikomplekti vahel ning elluviimisega seotud tegevuste (EN ISO 19650-2) ja käitamisega seotud tegevuste vahel (EN ISO 19650-3). See on kokkuvõetud alloleval joonisel.
Joonis. Infohaldus vara elukaare jooksul.
ISO 55000 seeria määratleb juhtimissüsteemi varade ja varade portfellide haldamiseks nende varade eluea jooksul. Varade haldamisel toimuvad mitmesugused tegevused, kus varainfo on kriitilise tähtsusega. ISO 55001 punktis 7.5 c) on sätestatud, et „piiritlema, ellu viima ja toimivana hoidma oma teabe haldamise protsessid“, kuid standard ei määratle selle tulemuse saavutamiseks kasutatavaid lähenemisviise. Strateegilise varahaldusplaani (ingl strategic asset management plan, SAMP) väljatöötamine koos selle pikaajalise sekkumiskavaga on tegevus, mis sõltub suurel määral andmetest, kuna ei ole lihtsalt realistlik uurida iga vara iga kord, kui plaani koostatakse või üle vaadatakse.
EN ISO 19650 seerias määratletud infohaldusmeetodite kasutuselevõtt suurendab oluliselt varade kohta edastatava digitaalse informatsiooni kogust ja kvaliteeti, mida nimetatakse digiteerimiseks, ja kui see on füüsilise varaga dünaamiliselt seotud, võib seda nimetada ka "digitaalseks kaksikuks".
Ehitiste haldajad võivad hallata ehitiste portfelli, millel on sarnased nõuded või nad võivad olla huvitatud ainult ühest ehitisest. Mõlemal juhul võivad need olla käitamisetapis või projekti staadiumis, mis paigutub vahetult enne käitamisetappi jõudmist. Kõikidel juhtudel peaks vara omanik mõistma vajadust hallata ehitise (ehitiste) kohta käivat informatsiooni praeguste ja tulevaste omanike ja sidusrühmade kontekstis.
Täieliku, ajakohase, täpse ja usaldusväärse informatsiooni olemasolu vara või ehitise kohta toob kasu vara elukaare erinevates etappides:
- Projekteerimisetapi tegevuste ajal, mida toetab EN ISO 19650-2
- Tavatoimingute ning hooldustoimingute ajal
- Reaktiivsete sekkumiste kavandamisel ja elluviimisel, mis võivad ulatuda lihtsast komponentide vahetamisest kuni suurtele vahejuhtumitele reageerimiseni ja varaomanike talitluspidevuse plaanide toetamiseni
- Strateegiliste varahaldusplaanide väljatöötamisel või läbivaatamisel
- Tulevaste varaliste sekkumiste kavandamisel
- Vara müümisel või uutele omanikele üleandmisel
- Kasutusaja lõpus, et toetada varade ohutut ja kulutõhusat käigust kõrvaldamist (dekomissioneerimist)
How ISO 19650-3 reflects the concepts and principles of ISO 19650-1
EN ISO 19650-3 määratleb infohaldusprotsessi kaheksa alamprotsessi kaudu, mille sõlmpunktid ja harud on määratletud küsimuste ja otsust nõudvate punktidega. Protsess tervikuna kajastab EN ISO 19650-1 kontseptsioone ja põhimõtteid. See tähendab, et see sisaldab järgmisi funktsioone:
- Infohaldusprotsessi tuleb rakendada viisil, mis on proportsionaalne vara omaniku/haldaja ulatuse ja keerukusega, kõnealuste varade, varaga seotud päästiksündmuste ja nendele reageerimiseks vajalike töödega ning tehtud töö tulemusena nõutava informatsiooniga
- Infomaterjalid koostatakse vastusena infonõuetele, mis on omakorda välja töötatud selgete informatsiooni eesmärkide alusel
- Informatsiooni edastamine tuleb ette planeerida, alustades hankeprotsessist (välised tellimuslepingud) või ettevõttesiseste töövõttude läbirääkimiste kaudu ja seejärel jätkudes ettevalmistuskavana enne tehniliste töödega alustamist
- Määramiste tegemisel võetakse arvesse elluviimise meeskondade suutlikkust ja võimekust vastavalt EN ISO 19650-3 standardile
- Informatsiooni edastamine koostatakse kokkulepitud varainfo standardit kasutades ning kooskõlas kokkulepitud tootmismeetodite ja -protsessidega. See hõlmab info esitamist kokkulepitud detailsusega, mis on määratletud infovajaduse taseme raamistiku kaudu.
- Lõpptulemused koondatakse infomudelitesse, mida vahetavad elluviimise meeskonnad (vara/ehitise töövõtjad) ja määrav osaline (varaomanik/haldur) ning seejärel võidakse need edastada teistele sidusrühmadele, näiteks reguleerivale asutusele.
- Informatsiooni tootmine ja ülevaatamine, sealhulgas autoriseerimine ja vastuvõtmine, kasutab ühtse andmekeskkonna (CDE) töövoogu ja mis tahes CDE lahendusi, mida erinevad osalised soovivad rakendada
- Erinevate elluviimise meeskondade infomudelid koondatakse, et luua vara infomudel, mida saab seejärel kasutada kogu vara kasutusea jooksul analüüsiks, aruandluseks või muuks informatsiooni eesmärke rahuldavaks kasutuseks.
- Vara infomudelit tuleb vara kasutusea jooksul säilitada, et see kajastaks jätkuvalt vara seisundit ja seisukorda.
Nagu enamik standardeid, on ka EN ISO 19650-3 vabatahtlik dokument. Seega, seda ei ole kohustuslik kasutada. Kuid standardis EN ISO 19650-3 määratletud lähenemisviiside järgimine peaks suurendama infohaldusprotsesside tõhusust ja tulemuslikkust ning toetama kõigi osaliste, eriti määrava osalise (varaomaniku/halduri) eesmärke.
Seega tuleb luua EN ISO 19650-3 kasutamise kohustus. See võib toimuda varaomaniku/halduri ja töövõtja vahelisse lepingusse lisatava punkti kaudu aga ka organisatsiooni eeskirjade täpsustamise kaudu, mis hõlmab selle osakondi ja töötajaid, kes tegutsevad varade omaniku/haldajana ja töörühmadena või töövõtu partneritena.
Parties and responsibilities
Tõhus infohaldus on iga varahaldusstrateegia kesksel kohal, seetõttu peavad omanikud/korrashoidjad oma varade edukaks haldamiseks ja käitamiseks selgelt aru saama ja täpsustama, millised on nende üheselt mõistetavad infonõuded ja nende edastamisviisid.
EN ISO 19650-3 kehtestab infohaldusprotsessi varade omanikele/haldajatele (määrav osaline), et planeerida ja hankida oma vara infonõudeid erinevate ja vahelduvate portfellide, varade, tarneprotsesside ja nendega seotud päästiksündmuste lõikes.
Parties
EN ISO 19650-3 jaotise 0.5 joonisel 3 on näidatud peamised osalised ja nendevahelised suhted käitamise etapis. See on kooskõlas EN ISO 19650-2 organisatsiooniskeemiga (joonis 2), mis näitab samu osalisi, suhteid ja liideseid projekti elluviimise etapis.
Joonis. Osaliste ja meeskondade vahelised seosed infohalduse eesmärgil.
Kuigi organisatsioonid ja üksikisikud, kes täidavad neid peamisi osaliste positsioone, võivad etappide vahel muutuda, jäävad infohaldusfunktsioon, standard ja protsessid muutumatuks, toetades infomudeli migratsiooni ja arengut kogu vara elukaare jooksul. Näiteks võib tööetapis hooldusteenuseid osutama määratud ettevõtteid lepinguperioodi lõppedes välja vahetada ja uuesti hankeid korraldada või määrata uued insenerikonsultandid, kes planeerivad kavandatud renoveerimis- või renoveerimistööde raames uusi või asendatavaid ventilatsioonisüsteeme.
Lihtne selgitus EN ISO 19650-3 osaliste, suhete ja nende tüüpiliste tegelike inimeste kohta on järgmine:
Neid seoseid illustreerivad järgnevad näited.
Näide 1. Kogu ehitise perioodilise seisukorra uuringu lepingu osana võib teenusepakkuja teha kõik tööd ise, sel juhul on ta määratud juhtiv osaline ja ka ainus määratud osaline.

Joonis. Lihtsamad osaliste suhted/määramised.
Näide 2. Eelnevat näidet laiendades. Teenusepakkuja võib teha suurema osa tööst ise, kuid määrata ka spetsialiseerunud ettevõtte, kes viiks läbi teadaoleva asbesti uuringu.

Joonis. Mitmed välised määratud osalised ja nende vahelised suhted.
Näide 3. Ettevõttesisene varahaldur (esindab vara omanikku) võib määrata uuringu läbiviimiseks ettevõttesisese uuringumeeskonna, millisel juhul on uuringumeeskond nii määratud juhtiv osaline kui ka määratud osaline. Ettevõttesisene meeskond tellib asbestiuuringu teostamiseks allhankelepingu välise teenusepakkujaga, kes on ühtlasi määratud osaline.

Joonis. Kombinatsioon majasisestest ning välistest määramistest ja nende vahelised suhted.
Erinevad tegelikud stsenaariumid, nt materiaalsete varade tüüp/arv, nende omanik, nende haldamise viis ja hankemeetod loovad erinevad organisatsioonilised korraldused osalise määramise, määratud juhtiva osalis(t)e ja määratud osalis(t)e kohta.
Responsibilities
Varasemates moodulites on olnud juttu, millistes alamtegevustes on kellelgi kanda juhtiv roll/vastutus kui tegemist varade elluviimise etapiga. Enamus neist tegevustest ning väljunditest korduvad ka varade käitamisetapis ehk siis EN ISO 19650-3 kohastes tegevustes. Siiski on mitmeid erinevusi ja kohustusi, mis on kokku võetud allolevas tabelis ja selgitatud järgnevates alajaotistes.
Tabel. Eristuvad vastutused EN ISO 19650-3 osa lõikes kui võrrelda EN ISO 19650-2 osaga.
- Assessment and need for information
Määrav osaline vastutab oma organisatsiooniliste infonõuete (OIR) määratlemise eest, mis määrab, millist teavet on vaja organisatsioonis kokkulepitud strateegiliste eesmärkide täitmiseks ja toetamiseks. Näiteks kinnisvaraosakonnal võib olla OIR, mis määratleb terviklikke ja seadusest tulenevad vastavusandmed riskianalüüsi või kindlustuse eesmärgil.
OIR-i tuvastamine võimaldab vara omanikul/halduril tuvastada oma prioriteetsed varad ning seda, millist seotud teavet on vaja ja mida tuleb hallata. See annab teavet varade infonõuete (AIR) kehtestamiseks, mida varaomanik/haldaja/osakonnad või muud sidusrühmad peavad konkreetsete süsteemide ja varade käitamiseks, jälgimiseks ja haldamiseks. Näiteks võib ettevõttesisene varahaldusmeeskond nõuda varade ja ruumiliste asukohtade nimetamist või märgistamist unikaalse identifitseerimiskoodi või nimetamisviisi abil, et neid edasi linkida või olemasolevasse ettevõtte haldussüsteemi (nt EDMS, CAFM) importida.
AIR muutub ja seda uuendatakse, kui füüsilise vara osasid ja nende süsteeme kohandatakse, värskendatakse või asendatakse nende oleluskaare jooksul. Näiteks gaasiküttel töötava küttesüsteemi asendamine taastuvenergial töötava süsteemiga mõjutab uute süsteemide haldamiseks vajalikku informatsiooni ja see toob kaasa AIR-i asendamise. Määrav osaline vastutab selle eest, et OIR ja AIR oleksid täielikult kooskõlas ja ajakohastatud vastavalt nende vajadustele. AIR peaks olema üles ehitatud viisil, mida on lihtne osadeks jaotada ja määrata asjaomasele määratud juhtivale osalisele iga hankekonkursi korral. See tagab reguleerimisala selguse järgmistes aspektides:
- nõutav teave;
- kuidas seda tarnitakse/vahetatakse (infovahetuse nõuded);
- võimalus hankida tulevastelt töövõtjatelt täpsemaid ja võrreldavamaid pakkumusi ja nende tasuvust.
See lähenemisviis aitab vältida ka informatsiooni dubleerimist või kattumise ohtu.
Täiendavad OIR ja AIR juhised on esitatud hilisemas sektsioonis (EN ISO 19650-3 kontekst).
AIR-i loomise ja hooldamise kaudu saab määrav osaline tuvastada ja võrrelda vara oleluskaare jooksul toimuvaid eeldatavaid päästiksündmusi. Iga päästik võib esindada ühte või korduvat kavandatud sündmust koos sellega seotud toimimisülesannete ja uute või värskendatud infonõuetega. Näiteks, pärast katla hooldust võib olla nõue logiraamatu uuendamine, või olukorras, kus see on süsteemist lahti ühendatud või ehitise üldhoolduse käigus tuleb teha veesüsteemi bakteriaalne analüüs. Täiendavad päästiksündmustest tuleb juttu ka edasistes sektsioonides.
Kui aga varad on suhteliselt lihtsad ja määrava osalise nõuded on arusaadavad, ei pea erinevate infonõuete kehtestamine, infovahetuse nõuete lisamine asjakohastesse lepingutesse ja olemasolevate infosüsteemide konfigureerimine olema keeruline ega kulumahukas kui rääkida mis tahes uue ja vajaliku informatsiooni hoidmisest. Lihtne lähenemine võib samuti rahuldada EN ISO 19650-3 nõudeid – seega, keerukus pole selles valguses kindlasti omaette nõue!
- Asset Information handover and aggregation
Määrav osaline (varaomanik/haldur) vastutab iga määratud juhtiva osalise edastatud kogu varainfo lõpliku läbivaatamise ja vastuvõtmise eest ning olemasoleva varainfo sisu edasise värskendamise või asendamise eest asjaomas(t)e ettevõtte süsteemi(de)s. Informatsiooni vastuvõtmisega seotud täpseid juriidilisi kohustusi ja vastutusi tuleb määramist reguleerivas lepingus selgitada, sealhulgas seda, mis juhtub siis, kui informatsioon näib olevat täielik, kuid hiljem selgub, et mitte. EN ISO 19650-3 nõuab nende aspektide katmiseks infoprotokolli lisamist kõikidele määramistele.
Määrav osaline vastutab keskse või seotud ettevõtte süsteemi(de) eest, mis toetavad/hostivad AIM-i. Süsteem(id) peavad võimaldama AIM-i õigesti struktureerida ja hooldada ning tagada oma üldise eesmärgi täitmist.
- Tender stage and mobilization
Määrav osaline (varaomanik/haldur) vastutab määratud juhtiva osalise määramise eest seoses ühe või mitme päästiksündmusega. See võib toimuda ametliku hankekonkursi kaudu, eriti kui kaasatud on välised partnerid, kuid see võib toimuda ka ettevõttesiseste määramiste teel, näiteks töökorralduste või juhiste kaudu. Igat eraldiseisvat tööd on võimalik hankida ka n-ö raamhanke korras ja kindla perioodi vältel. Oluline on märkida, et kui kasutatakse majasiseseid määramisi või sidumist päästiksündmustega, tuleks tagada samaväärsed vastutused ning protsessid.
Olukorras kui juhtub ettenägematu või planeerimata päästiksündmus, peab määrav osaline algatama protsessi, et määrata asjakohane määratud juhtiv osaline. Jällegi on oluline märkida, et kui kasutatakse majasiseseid määramisi või sidumist päästiksündmustega, tuleks tagada samaväärsed vastutused ning protsessid.
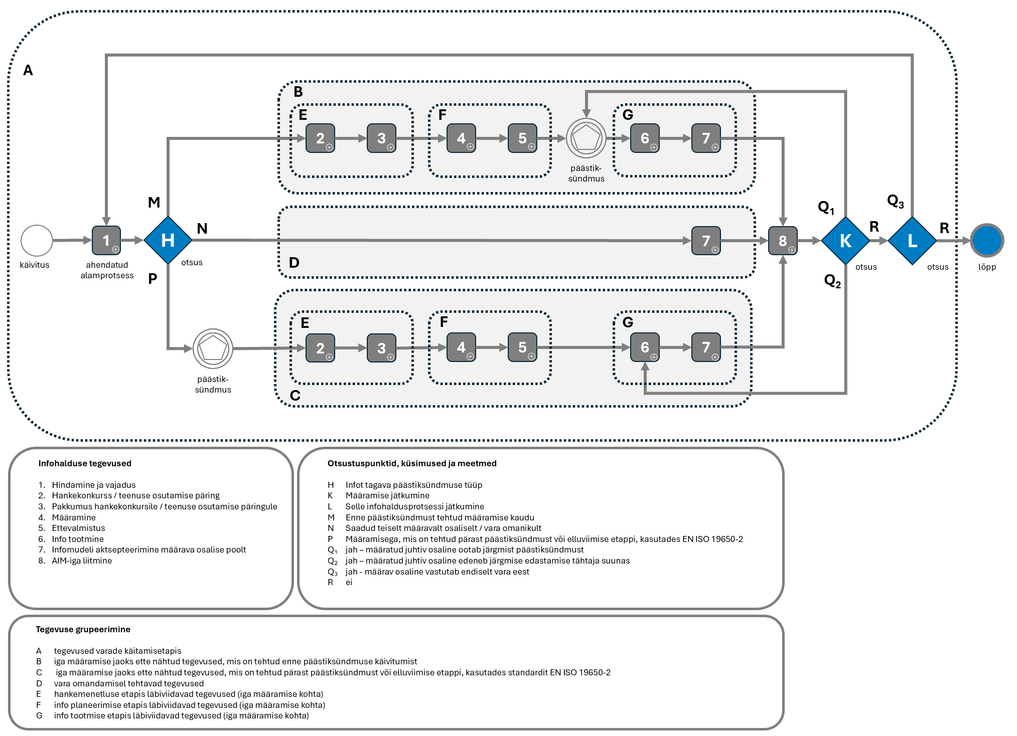
Explaining the information management flowchart
EN ISO 19650-3 on üles ehitatud käivitusinfo haldusprotsessile ja see on standardis esitatud vooskeemina. Seda vooskeemi on kujutatud ka alloleval joonisel.

Joonis. Infohaldusprotsessi vooskeem standardi EN ISO 19650-3 baasil.
Vooskeemi põhielemendid
Protsess koosneb kaheksast etapist, mis on nummerdatud 1 kuni 8, ja iga etapi nõuded sisalduvad omakorda alapunktidena (näiteks, 5 etapi alamnõue 1 esitatakse kui 5.1).
Protsessi esimeses etapis (1) valmistub määrav osaline (varaomanik/haldaja) ülejäänud infohaldusprotsessiks. See hõlmab organisatsiooni ja varade tasandil vajaliku informatsiooni hindamist ning protsessi jaoks kõigi toetavate ressursside (nt varainfo standard) ettevalmistamist ja ühtse andmekeskkonna loomist.
Esimene etapp viib kolme erineva rajani, mis on kujutatud varjutatud kastidena ja tähistatud kui B, C ja D.
Millist neist teedest järgitakse, sõltub iga oleluskaare sündmuse olemusest, mis põhjustab uue või värskendatud vara. Neid sündmusi nimetatakse päästiksündmusteks ja neid kujutatakse radadel B ja C.
Teekonnad on jagatud, kuna infohalduse lähenemisviisis on põhimõttelisi erinevusi, peamiselt lähtuvalt sellest, kas hankekorraldust ning ettevalmistust saab teha enne päästiksündmust või mitte.
Radade B ja C osas jaguneb protsess kolmeks alamrühmaks, mis on märgistatud kui E, F ja G.
- Alamrühm E käsitleb hankemenetlust – lepinguline partner või ettevõttesisene meeskond, kes vastutab teatud informatsiooni edastamise eest (määratud juhtiv osaline). EN ISO 19650-3 hõlmab informatsiooni hankimise tegevusi punktides 5.2 ja 5.3.
- Alarühm F käsitleb planeerimist – määratud töövõtja või ettevõttesisese meeskonna mobiliseerimist ja edasiste osaliste määramist elluviimise meeskonnas (määratud osalised). EN ISO 19650-3 hõlmab informatsiooni planeerimise tegevusi punktides 5.4 ja 5.5.
- Alamrühm G käsitleb tootmist – kui informatsiooni koostavad määratud osalised, siis vaatab selle läbi määratud juhtiv osaline ja vara omanik/haldur (määrav osaline) võtab selle lõpuks vastu. EN ISO 19650-3 hõlmab informatsiooni tootmise tegevusi punktides 5.6 ja 5.7.
Pane tähele, et protsessiskeemil on punktides K ja L tagasisideahelad.
- Punkt K testib, kas määramine jätkub pärast tarnijalt (määratud juhtiv osaline/elluviimise meeskond) teatud infokogumi vastuvõtmist. Selle põhjuseks võib olla asjaolu, et päästiksündmus on piisavalt keeruline, mis võib hõlmata mitmeid infovahetuspunkte (nt avariiväljapääsu projekteerimine ja seejärel paigaldamine). Või sellepärast, et see on korduvale päästiksündmusele reageeriv raamleping, kus igal neist on oma infovahetus (nt 5-aastane leping iga-aastaste kontrollide läbiviimiseks).
- Punkt L testib, kas vara omanikul/halduril on vara vastu endiselt huvi ja kas kogu infohaldusprotsess peaks jätkuma.
Trigger events
Päästiksündmused on standardi EN ISO 19650-3 järgi varainfo haldamise üks põhikontseptsioone. Need on vara elukaare jooksul aset leidvad sündmused, mis mõjutavad vara ja tingivad selle, et määrav osaline (varaomanik/haldaja) vajab uut või ajakohastatud teavet. Need annavad infohaldusprotsessile üldise ajalise ulatuse/tempo, samamoodi nagu projekti tööetappide plaan. Eksisteerib väga palju erinevaid päästiksündmuseid – mõned neist ilmnevad kõigi või enamiku varade puhul, näiteks tüüpelementide või seadmete plaaniline hooldus. Teised on kõnealusele varale väga spetsiifilised, näiteks ehitise vundamendi erodeerimine kokkupuutel mereveega.
Proportionality
Kuigi joonisel toodud vooskeem näib keeruline ja iga protsessi etapp sisaldab rida nõutavaid toiminguid, tuleb EN ISO 19650-3 infohaldusprotsessi rakendada viisil, mis on proportsionaalne ja asjakohane varaportfelli ulatuse ja keerukusega, ning samuti ka varahalduse tegevuste ulatuse ja keerukusega vastavalt päästiksündmustele. Toome siinkohal mõned proportsionaalsust esitavad näited.
Näide 1.
Esimeses etapis, infohalduse üldise lähenemisviisi ettevalmistamisel, võib määrav osaline (varaomanik/haldur) otsustada kohaldada EN ISO 19650-3 põhimõtteid ainult oma kõige olulisemate varade suhtes, näiteks ainult oma tootmis- ja laoruumidele. Samas kui administratiivhooned jäetakse sellest välja. Süsteemide lõikes võidakse põhimõtteid rakendada vaid ohutuse ja turvalisusega seotud süsteemidele aga mitte kõikidele ehitises olevatele süsteemidele. Seda osa markeerib ka EN ISO 19650-3 punkt 5.1.3.
Näide 2.
Uue määratud juhtiva osalise (varade töövõtt) hankimisel seisundiuuringu läbiviimiseks võib määrav osaline (varaomanik/haldaja) järeldada, et ükski tema olemasolev viitetunnustega seotud informatsioon või -ressurss ei ole asjakohane ja seda pole vaja lisada antud määramise hankekonkurssi. See lihtsustab hankeprotsessi paberimajandust.
Näide 3.
Ettevõttesisene varahaldur, kes tegutseb määrava osalisena ja määrab väikesemahuliseks tööks ja informatsiooni edastamiseks ettevõttesisese töörühma, peab siiski läbima samad infohaldusprotsessi etapid. Samas, igal etapil on määratlemist vajavad üksikasjad või ressursid, mida tuleb luua, palju lihtsamad või ei pruugi olla asjakohased ja seetõttu võib need õiguspäraselt välja jätta. Protsessi rakendamise kulud tuleb lõpuks tasakaalustada kavandatud informatsiooni omamisest saadava kasuga (välja arvatud juhul kui see on seadusest tulenev nõue ja seda peab igal juhul täitma). Kulu ja väärtuse tasakaalu hindamise viib läbi määrav osaline (vara omanik/haldaja).
Mõningaid EN ISO 19650-3 spetsiifilisi ülesandeid, nagu määratud juhtiv osaline, kes koostab elluviimise meeskonna BIM rakenduskava, on teadlikult vähendatud EN ISO 19650-2 osaga võrreldes. Kui olukord nõuab üksikasjalikumat informatsiooni, võib määrav osaline selle märkida pakkumuse vastuvõtmise kriteeriumides või seda saab esitada vabatahtlikkuse alusel tulevase töövõtja poolt (määratud juhtiv osaline) määramiseelses BIM rakenduskavas.
Use cases for ISO 19650-3
Selles osas vaatame kolme kasutusjuhtu, mida saavad kasutada mis tahes varaomanikud lähtuvalt erinevatest vajadustest, kuid selgemast selge, et tegelikult on neid kasutusjuhte sisuliselt piiramatu arv. EN ISO 19650-3 vastuvõtmine ja kasutamine võimaldab määraval osalisel (varaomanikul/halduril) võtta kasutusele proportsionaalse lähenemisviisi, mis põhineb rakendamise kuludel ja tuludel.
Kasutusjuhtum 1.
Üksik vara/ehitis, mis liigub elluviimise etapist (määratletud standardis EN ISO 19650-2) käitamisetappi (määratletud standardis EN ISO 19650-3).
Enne projekti algust, määratletakse, millist informatsiooni on vaja vara/ehitise haldamiseks ja hooldamiseks. Seda teavet kogutakse projekti elluviimise ajal, kus see moodustab osa projekti infomudelist (PIM). Selle informatsiooni tõhus ülekandmine PIM-ist vara infomudelisse (AIM) ilma tähenduse või juurdepääsetavuse kaotamiseta pakub mitmeid eeliseid:
- Vähenenud ebakindlus tegelike varade ja süsteemide osas, mis võimaldab tõhusamat sekkumise planeerimist.
- Vähenenud ohutusega seotud risk, mis tulenevad töötajate soovimatutest „avastustest”, nagu varasemad muudatused varades, mida ei olnud registreeritud ja tulevad nüüd ilmsiks varade sekkumise ajal.
- Planeeritud hooldusgraafikute kiirem ja tõhusam väljatöötamine, et tagada nende ajakohasus varade lõikes. See vähendaks rikete ilmnemise riski ja varade eluea lühenemise ohtu ebapiisava või ebaõige varajase hoolduse tõttu. See vähendaks ka garantii kehtetuks tunnistamise ohtu, kui ei järgita tootja nõudeid.
- Tõhusam ja kiirem planeerimine ja reageerimine planeerimata vahejuhtumitele, nagu tulekahju/üleujutus/kahjustused, tänu usaldusväärsema varainfo kättesaadavusele.
Kasutusjuhtum 2.
Varaportfellide põhine ning järkjärguline üleminek EN ISO 19650-3 põhimõtetele lähtuvalt ehitisest. See käivitub, kui projekte/sekkumisi tehakse rohkem kui ettemääratud mahus olevatest varadest. See hoiab ära "väikesed" projektid/sekkumised, nagu akende vahetus, mis nõuaksid terve ehitise digiteerimist ja mõõdistamist.
Kui ülaltoodud lävi on ületatud, hõlmab see kasutusjuht ehitise kõigi varade, dokumentide ja teabe digiteerimist vara infonõuete (AIR) alusel. Lisaks esimese kasutusjuhu eelistele saab siin esitada veel järgmised lisaeelised:
- Digitaalse informatsiooni osakaalu suurendamine organisatsiooni varade ulatuses märksa kiiremini kui seda olukorras, kui digitaalset informatsiooni varade kohta kogutaks ainult esimese kasutusjuhtumi kaudu.
- Parem arusaam sellest, mil määral järgivad kogu objektide/ehitiste varad EN ISO 19650 põhimõtteid.
- Konkreetsemad lingid ehitiste korrashoiu tegevustega, mida hõlbustab näiteks varade märgistamine ja FM lepingutega seotud informatsiooni haldamine.
Kasutusjuhtum 3.
Varade portfellide puhul EN ISO 19650 BIM-raamistiku põhimõtete rakendamine valitud vara-/asukoha tüüpidele, mõõdistades olemasolevaid varasid, digiteerides joonised ja kirjed. Näiteks kõigi õhukäitlusseadmete või kõigi >50 kV alajaamade digiteerimine. Seda kasutusjuhtumit saab rakendada koos kasutusjuhtumiga 2 või iseseisvalt. Lisaks ülaltoodud kasutusjuhtumis 1 kirjeldatud eelistele on veel järgmised lisaeelised:
- Digitaalse informatsiooni osakaalu suurendamine organisatsiooni varade hulgas kiiremini kui siis, kui digitaalset teavet varade kohta kogutaks ainult esimese kasutusjuhtumi kaudu.
- Parem arusaam sellest, mil määral järgivad kõikide objektide/ehitiste varad EN ISO 19650 raamistiku põhimõtteid.
- Võimaldab muuta kogu vara/asukoha tüübi protsessi- ja hooldusrežiime, sealhulgas standardiseeritud planeerimist ja tegevusi, ühiseid tööriistu, sihitud koolitust ja vähendatud varieeruvust lähenemisviisis, mis toob kaasa suurema tõhususe ja paremad varade tulemid.
Neid kasutusjuhtumeid on illustreeritud alljärgneval joonisel. Siin on kuue erineva asukoha/ehitise varad esindatud geomeetriliste kujunditega. Need, mille puhul päästiksündmuste ilmnemisel tuleb tööd teha, on paksu joonega. Teise kasutusjuhtumi korral tehakse ehitiste A, D ja F juures vaid mõne vara tüübiga projekte/töid, mis ületavad kogu ehitise digiteerimiseks etteantud proportsiooni. Kolmandas kasutusjuhtumis on viisnurkne vara valitud mõõdistuseks ja digiteerimiseks. See mõjutab ehitisi A, B ja D, kuid igal ehitise juures digiteeritakse ainult konkreetne vara.

Joonis. EN ISO 19650-3 protsessi rakendamise kasutusjuhtude näited.
Example application of ISO 19650- 3 to a specific trigger event
Sihtrühm
Selles osas keskendume ennekõike neile, kes määratlevad end määrava osalisena (varaomanik/haldur) või kes töötavad selle nimel, et rakendada EN ISO 19650 käivitusetapi päästiksündmustele ja kehtestada nende päästiksündmuste infovahetuse nõuded. Konkreetsete päästiksündmuste soovitused on toodud kui "hea tava" näited.
Antud sektsioonis selgitatakse tüüpilisi päästiksündmusi ning seejärel, ühe päästiksündmuse näitel, mängitakse EN ISO 19650-3 protsessi põhine vaade terviklikult läbi.
Definition and categorization of trigger events in the operational phase of an asset
Standardi EN ISO 19650-3 punkt 5.1.5 tõstab esile päästiksündmuseid kui sündmused, mis toimuvad käitamisetapis, kui vara kohta genereeritakse või nõutakse uut või värskendatud informatsiooni. Standardi EN ISO 19650-3 punkt 0.1 rõhutab, et päästiksündmusi on kahte peamist tüüpi:
- Prognoositavad ja mille puhul on mõistlik põhjalikum etteplaneerimine;
- Mitteprognoositavad või mis on küll prognoositavad, kuid põhjalikum etteplaneerimine ei ole aja ega ressursside kasutuse mõttes mõistlik.
Sõltuvalt päästiksündmuse olemusest võivad ettevalmistavad tegevused olla erinevad.
Lisaks saab varadest sõltumatult tuvastada mõningaid päästiksündmusi, näiteks karm ilm või geoloogiline häiring. Kui varad on tuvastatud, on võimalik, et ilmnevad veel ka muud päästiksündmused.
Alloleval joonisel on lihtsustatud illustratsioon päästiksündmuste ühest võimalikust ajajoonest vara käitamisetapis. Hallid osad (nooled) esitavad esialgset elluviimise etappi (EN ISO 19650-2) ning võimalikku renoveerimisetappi (EN ISO 19650-2). Elluviimise etapi ja renoveerimise vaheline periood näitab erinevat tüüpi päästiksündmuste jada. Nende päästiksündmuste üksikasjad sõltuvad vara tüübist ja konkreetsest varast endast. Näiteks kõik maantee sillad võiks justkui käituda ühtede ja samade päästiksündmuste ajendil, samas kui mõni ajalooline ehitis peab arvestama nii projekti keerukusest, muinsuskaitse nõuetest tulenevate ja mitmete teiste päästiksündmustega.

Joonis. Vara oleluskaare käitamisetapi päästiksündmused.
Categories of trigger events in the asset lifecycle
Kuigi võimalikke päästiksündmusi on üksjagu, saab need grupeerida suures osas nelja peamise kategooria alla, nagu on näidatud alloleval joonisel. Konkreetsete päästiksündmuste loendid, mis joonisel toodud, ei ole piiravad ega ka lõplikud ja need on lisatud selleks, et näidata võimalikke päästiksündmusi, millega tuleks ehk arvestada.

Joonis. Päästiksündmuste teemapõhine grupeerimise näide.
Worked example: Commissioning a survey to determine the extent of a refurbishment
Selles osas vaatame infohaldusprotsessi, mis on seotud uuringutoimingutega, mis valmistatakse ette vara renoveerimiseks allpool kirjeldatud stsenaariumi kontekstis. See konkreetne päästik on klassifitseeritud ettenägematuks käivitajaks, kuna see ei kuulu varaga seotud tegevuste pikaajalise ajakava alla.
Näide. Stsenaariumi kirjeldus
Organisatsioonil X on suur varaportfell, mis koosneb nii hoonetest kui ka infrastruktuurist. Ta soovib oma ehitatud varaportfelli järkjärguliselt digitaliseerida ja kasutada organisatsioonipõhist ühtset andmekeskkonda (CDE), mis järgib EN ISO 19650 põhimõtteid. Varasemad uuringud on näidanud, et strateegilisse, regionaalsesse keskusesse on vaja teha investeeringuid. Selle eeldatav eluiga on hinnatud 30 aasta peale. Sellest lähtuvalt on kinnitatud ehitise renoveerimisprojekt, et säilitada regionaalse keskuse kasutusfunktsioonid. Organisatsioon X peab nüüd hankima ühe töövõtja, et viia läbi üksikasjalikud mõõdistused, mis toetavad olemasoleva renoveerimise täielikku äritegevust. Need uuringud hõlmavad ehitise tehnosüsteemide mõõdistusi, konstruktsiooni terviklikkuse uuringut, varade seisukorda ja punktipilve mudeli loomist. Peamiseks tulemuseks on infomudel, mis sisaldab uuringute kohta käivat teavet. Kuna olemasolevate varade kohta pole saadaval väga head andmestikku, võimaldavad läbiviidavad uuringud ja sealt saadav kontrollitud andmestik panna paika renoveerimisetapi kavandi/ulatuse. Regionaalne keskus on hetkel kasutuses ning töötajate ümberpaigutus algab 8 nädalat enne renoveerimistööde algust. Organisatsioonil on oma varaportfelli haldamiseks varahaldussüsteem ja digitaalne korrashoiu platvorm (ingl computer aided facilities management system, CAFM).
EN ISO 19650-3 põhimõtete rakendamine
Järgnevat osa tuleb lugeda koos standardiga EN ISO 19650-3. Allolevas tabelis toodud juhised esitavad põhiaspektid, mida on kohandatud eelnevalt kirjeldatud stsenaariumi lähtepunkti kontekstis.
Tabel. Uuringu käivitamise näide EN ISO 19650-3 tegevuste kohta.
Integrating information delivered through ISO 19650-3 into existing systems
EN ISO 19650-3 punkt 5.1.10 lubab elluviidud varade informatsiooni salvestamiseks kasutada olemasolevaid süsteeme. Samuti märgitakse, et need süsteemid võivad olla väljaspool määrava osalise (varaomaniku/halduri) otsest kontrolli.
Nende riskide vältimiseks või vähendamiseks on soovitatav kasutada mitmeastmelist, poolautomaatset lähenemisviisi (vt allolevat joonist).
- Saadud informatsioon tuleks säilitada muutumatus "registrisüsteemis".
- Enne süsteemi integreerimist tuleks kasutada käsitsi valideerimise ja automaatse kontrollimise protsesside kombinatsiooni, et kinnitada, et saadud teave on vastuvõetav.
- Kinnitatud teave tuleks eraldada, teisendada ja laadida (ingl extract, transform, load = ETL) vahepealsesse repositooriumisse.
- Süsteemi integreerimist tuleks eraldiseisvalt analüüsida iga olemasoleva süsteemi mahus kinnitatud repositooriumist.
Kuigi see võib tunduda keeruline, on otsese integreerimise katsed praktikas sageli ebaõnnestunud, mistõttu on kogu infohaldusprotsessist saadav kasu märkimisväärselt vähenenud. Samamoodi oleks käsitsi lähenemine üle jõu käiv.
Välisriikide saadud kogemused on näidanud, et etapiviisilist lähenemist saab õigustada informatsiooni kvaliteedi ja täielikkuse olulise paranemisega ning informatsiooni automatiseeritud protsessi kaudu integreerimise viivitusaja vähenemisega. See vähendab ka igapäevast, ebausaldusväärset ja skaleerimata informatsiooni käsitsi rakendamist.

Joonis. Järkjärguline lähenemisviis EN ISO 19650-3 integreerimiseks olemasolevatesse infosüsteemidesse.
ISO 19650-3 clause 5: insight
Selles osas tutvume nende EN ISO 19650-3 peatükk 5 osadega, mis tervikuna määratleb infohaldusprotsessi. Paljud üksikasjalikud alalõigud (tegevused) on äratuntavalt sarnased standardi EN ISO 19650-2 sätetega ja seetõttu on siinkohal põhjalikumalt käsitletud just eristuvaid alalõike ning ülejäänutele viidatud kui vt varasem õppemoodul.
Tabel. EN ISO 19650-3 alalõigu käsitluse õppemoodulite kokkuvõte.
5.1.2 Establish organizational information requirements
Märkus. Vaata ka varasemaid õppemooduleid infonõuete kohta.
- Peamine vastutaja: Määrav osaline
- Toetavad osalised: n/a
- Millal tuleks jaotises sisalduv tegevus läbi viia? Enne esmase määratud juhtiva osalise hankeprotsessi
- Tegevuse tase: Varaportfelli või vara tase
Ülevaade
Organisatsioonilised infonõuded (OIR) määrab kindlaks määrav osaline (varaomanik/haldaja). Nad määravad kindlaks informatsiooni, mis on vajalik organisatsiooni strateegiliste eesmärkide saavutamiseks. OIR üldiselt ei pea olema seotud varadega või varade suutlikkusega (näiteks võib äriettevõttel olla kohustusliku raamatupidamise esitamise kohta OIR), kuid varadega seotud OIR on EN ISO 19650-3 keskmes.
OIR pärineb tõenäoliselt organisatsiooni erinevatest osakondadest, mitte ainult ehitistega seonduv või varahaldusmeeskonnalt. OIR esindab kõrgetasemelist teavet, mida need osakonnad peavad oma tegevustesse sisestama. Need võivad pärineda ka välistelt sidusrühmadelt, nagu aktsionärid, laenuandjad või reguleerivad asutused.
Näide 1.
Hotelliketi turundusosakond võib nõuda infot (OIR) kõigi keti hotellide avalike ruumide (nt vastuvõtualad, restoranid, baarid) seisukorra kohta.
Näide 2.
Hotelliketile raha laenav pank võib nõuda teavet (OIR) kõigi keti hotellide hotellitubade ja funktsionaalsete sviitide keskmise aastase täituvuse kohta.
Kui määrav osaline haldab varade portfelli, võib OIR hõlmata kogu portfelli või olla seotud sarnaste varade grupiga (nt veevärgi pumplad). Need võivad olla seotud ka ühe varaga, kuid peavad siiski olema seotud organisatsiooni strateegiliste eesmärkidega.
Jaotises sisalduvate tegevuste kokkuvõte (vastavalt vajadusele)
- Pidage nõu ettevõtte osakondade ja väliste sidusrühmadega, et mõista, milline teave toetab nende kohustusi.
- Koguge need infovajadused OIR-i komplekti.
- Tehke kindlaks need, kes on konkreetselt mõjutatud, kuidas organisatsioon oma ehitatud varasid kasutab.
5.1.3 Identify the assets for which information shall be managed
- Peamine vastutaja: Määrav osaline
- Toetavad osalised: n/a
- Millal tuleks jaotises sisalduv tegevus läbi viia? Enne esmase määratud juhtiva osalise hankeprotsessi
- Tegevuse tase: Vara või varaportfell
Ülevaade
Oluline tegevus on tuvastada vara, mille kohta informatsiooni hallata. Siiski ei nõuta, et määrav osaline (vara omanik või haldaja) rakendaks EN ISO 19650-3 protsessi igale varale, mida ta omab või kasutab. Seega võimaldab see jaotis määraval osalisel määrata kindlaks oma prioriteedid (pidades silmas informatsiooni haldamisega seotud kulusid ja tulusid). Punktis 5.1.3 on loetletud kuus kaalutlust, kuid määrav osaline võib soovi korral lisada täiendavaid kaalutluspunkte:
- Varade omandiõigus (määrav osaline võib soovida välja jätta varad, mis on renditud, mitte omandis, või vastupidi).
- Varade jaotusstruktuur (määrav osaline võib soovida keskenduda konkreetsetele varaklassidele, näiteks üle 50 aasta vanused veetorustikud).
- Varade mõju ettevõtte efektiivsusele (määrav osaline võib soovida keskenduda kõige suuremate hoolduskuludega varadele).
- Varade mõju äritegevuse efektiivsusele (määrav osaline võib soovida keskenduda varadele, mille rike põhjustab äritegevuse häireid, näiteks automatiseeritud ladu).
- Varade kriitilisus võtmetoimingute jaoks – see on sarnane, kuid veelgi kriitilisem äritegevuse, näiteks andmekeskuse tähenduses.
- Varade seisukord (määrav osaline võib soovida keskenduda varadele, mis on teadaolevalt kõige halvemas seisukorras).
Mõnda neist kaalutlustest võidakse pidada mittekohaldatavaks ja need tuleks sellisena registreerida.
Jaotises sisalduvate tegevuste kokkuvõte (vastavalt vajadusele)
- Mõelge kogu ehitatud varade komplektile, mida organisatsioon omab või haldab.
- Tehke kindlaks ja dokumenteerige, miks mõned varad võidakse EN ISO 19650-3 infohaldusprotsessist välja jätta.
- Kasutage edaspidises infohaldusprotsessis ülejäänud varade loendit
5.1.4 Establish asset information requirements
- Peamine vastutaja: Määrav osaline
- Toetavad osalised: n/a
- Millal tuleks jaotises sisalduv tegevus läbi viia? Enne esmase määratud juhtiva osalise hankeprotsessi
- Tegevuse tase: Vara või varaportfell
Ülevaade
Vara infonõuded (AIR) kehtestab määrav osaline (vara omanik või haldaja). Nendes esitatakse punktis 5.1.3 nimetatud varade kohta vajalik varapõhine informatsioon. Infovajaduse lähtepunktiks võivad olla organisatsiooni allüksused või meeskonnad või välised partnerid. Seda võidakse sätestada ka seadusega tulenevate regulatsioonidega.
AIR on välja töötatud OIR-ist ja on tavaliselt üksiku vara tasemel, kuid seda võib määratleda ka sarnaste varade grupi jaoks.
Näide 1.
Erinevate hinnastuse-/kvaliteeditasemetega kaubamärke haldaval hotelligrupil võib üldportfelli iga kaubamärgi jaoks olla eraldi AIR, mis on seotud avalike ruumide seisukorraga. Seda võiks laiendada iga kaubamärgi üksikutele hotellidele. AIR oleks kohandatud iga hotelli või iga kaubamärgi ruumide ja avalike ruumide jaoks.
Näide 2.
Vee- ja kanalisatsiooniettevõttel oleks oma erinevate varaklasside jaoks (pumbajaamad, veepuhastusjaamad, magistraaltorustikud, reservuaarid, haldusasutused jne) eraldi AIR.
OIR-i ja AIR-i erinevus seisneb selles, et OIR keskendub üldisele organisatsioonile, samas kui AIR keskendub konkreetsele varale või varade grupile.
Jaotises sisalduvate tegevuste kokkuvõte (vastavalt vajadusele)
- Iga punktis 5.1.3 nimetatud vara puhul pidage nõu ettevõtte osakondade ja väliste sidusrühmadega, et mõista, milline iga varaga seotud informatsioon toetab nende kohustusi.
- Koguge need infovajadused iga vara jaoks AIR-i komplekti.
Märkus. Kõigis AIR-i komplektides võib olla mitmeid ühiseid elemente, aga ka mõned elemendid, mis on spetsiifilised ühele konkreetsele varale.
5.1.5 Identify foreseeable trigger events for which information shall be managed
- Peamine vastutaja: Määrav osaline
- Toetavad osalised: n/a
- Millal tuleks jaotises sisalduv tegevus läbi viia? Enne esmase määratud juhtiva osalise hankeprotsessi
- Tegevuse tase: Vara või varaportfell
Ülevaade
Kui AIR on loodud, on järgmiseks tegevuseks prognoositavate päästiksündmuste arvesse võtmine. Päästiksündmus on sündmus, mis toimub varaga või mõjutab seda mingil viisil. See käivitab nõude varaga seotud uue või ajakohastatud informatsiooni saamiseks kooskõlas selle AIR-iga. Ettenähtav päästiksündmus on selline, mida saab ette planeerida (ja mida on mõistlik planeerida, lähtudes selle toimumise tõenäosusest ja mõjust organisatsioonile).
Mõistlik on kaaluda eraldi päästiksündmusi, kuna need kutsuvad tõenäoliselt esile määramise (ja paljud EN ISO 19650-3 nõuded kehtivad määramise tasemel). Päästiksündmus võib olla rida eraldi toiminguid, nagu komponendi regulaarne hooldus selle eluea jooksul, või see võib olla ühekordne toiming, näiteks esialgne seisukorra uuring pärast vara omandamist selle endiselt omanikult.
Näide 1.
Iga-aastane lifti kontroll ja hooldus. Kui teisi lifte kontrollitakse erineva sagedusega, võib see hõlmata tervet hoonet/vara või kõigi liftide alamkomplekti (nt reisijaliftid).
Näide 2.
Üleujutustele reageerimise uuring. Jaeketi puhul kehtiks see päästiksündmus ainult nende kaupluste (varade) kohta, mis asuvad teadaolevas üleujutusohu piirkonnas. Konkreetse üleujutuse ajastust ei saa teada, kuid vara omanik on hinnanud, et on piisavalt tõenäoline, et asjakohase uuringumeeskonna planeerimine ja tööle asumine tasub end ära, arvestades kiiret ümberehitamist, mis oleks vajalik tegeliku üleujutuse korral.
Mõned näited päästiksündmustest on toodud standardi EN ISO 19650-3 lisas A.3, kuid need on üsna kõrgetasemelised ja tõenäoliselt oleks vaja päästiksündmuste palju üksikasjalikumat jaotust.
Jaotises sisalduvate tegevuste kokkuvõte (vastavalt vajadusele)
- Määratlege või hankige loend tavalistest päästiksündmustest, mis rakenduvad või tõenäoliselt rakenduvad iga punktis 5.1.3 nimetatud varale.
- Mõelge konkreetsetele käivitussündmustele, mis kehtivad konkreetsete varade kohta, võib-olla nende asukoha, funktsiooni või komponentide tõttu.
- Dokumenteerige käivitavad sündmused ja otsustage, millised neist on ette planeeritud ja millele reageeritakse alles siis, kui need tekivad.
5.1.10 Establish links to enterprise systems
- Peamine vastutaja: Määrav osaline
- Toetavad osalised: n/a
- Millal tuleks jaotises sisalduv tegevus läbi viia? Enne esmase määratud juhtiva osalise hankeprotsessi
- Tegevuse tase: Vara või varaportfell
Ülevaade
Tõenäoliselt kasutatakse infonõuete täitmiseks kogutava informatsiooni salvestamiseks olemasolevaid ettevõtte infosüsteeme. Võib isegi olla võimalik salvestada kogu informatsioon olemasolevatesse süsteemidesse, selle asemel, et luua uusi infosüsteeme nullist.
Olemasolevate süsteemide olemasolul tuleb neid kontrollida, veendumaks, et need toetavad EN ISO 19650-3 nõudeid. See võib tähendada, et nad peavad lubama punktis 5.1.9 kirjeldatud ühtse andmekeskkonna funktsionaalsuse või toetama punktides 5.6 ja 5.7 sätestatud töövooge selle kohta, kuidas informatsiooni üle vaadatakse ja kes seda teeb.
Ettevõttesüsteemide näiteid, mis on eksisteerivad enne EN ISO 19650-3 rakendamist, võib leida EN ISO 19650-3 standardi lisast A.3. Loomulikult sõltub konkreetse varaomaniku/halduri jaoks kasutatavate süsteemide täpne olemus nende arenguloost ja sellest, millises tööstusharus nad tegutsevad.
Jaotises sisalduvate tegevuste kokkuvõte (vastavalt vajadusele)
- Dokumenteerige olemasolevad ettevõttesüsteemid, mis juba hoiavad või võivad omada AIR-ides tuvastatud informatsiooni.
- Uurige, kas ja kuidas iga ettevõttesüsteem vajab muutmist, veendumaks, et see vastab EN ISO 19650-3 protsessi kvaliteedinõuetele ja töövoo nõuetele. Ettevõttesüsteeme, mida ei saa kohandada EN ISO 19650-3 järgimiseks, ei tohiks kasutada vara infomudeli ühegi osa hoidmiseks. Sellisel juhul võib osutuda vajalikuks vähendada varade infomudeli ulatust (ja järelikult ka AIRi ulatust). Teise võimalusena võib nende asemele vaja minna uusi infosüsteeme.
5.1.11 Establish the asset information model
- Peamine vastutaja: Määrav osaline
- Toetavad osalised: n/a
- Millal tuleks jaotises sisalduv tegevus läbi viia? Enne esmase määratud juhtiva osalise hankeprotsessi
- Tegevuse tase: Vara või varaportfell
Ülevaade
Vara infomudel (AIM) on infohaldusprotsessi käigus genereeritud informatsioon, mis annab määravale osalisele (varaomanikule või haldajale) pikaajalist kasu. AIM-i tulemuseks on üksikasjalikumad, täielikumad või kiiremad analüüsid, mis aitavad kaasa varaomaniku/halduri organisatsiooni ja selle sidusrühmade paremale otsustusprotsessile.
Võimalik, et AIM tuleb luua nullist või see võib hõlmata mõnda olemasolevat infosüsteemi. Punktis 5.1.11 nõutakse, et määrav osaline tagaks, et kõik olemasolevad AIM-id mahutavad EN ISO 19650-3 protsessi käigus loodud uusi infomudeleid. Määrav osaline peaks samuti kaaluma, kas olemasolev AIM vajab kohandamist, kui see on määratud osaliste poolt tehtava töö võrdlusinfo allikas.
Uue või värskendatud informatsiooni AIM-i hankimise töövooge reguleerivad CDE töövoog ja EM ISO 19650-3 punktides 5.6 ja 5.7 toodud üksikasjad. Kõiki AIM-iga seotud struktuuri või protseduuride spetsiifilisi nõudeid tuleks selgitada määratud juhtivatele osalistele ja nende elluviimise meeskondadele varainfo standardi ning varainfo esitamise tootmismeetodite ja -protsesside kaudu.
Jaotises sisalduvate tegevuste kokkuvõte (vastavalt vajadusele)
- Vaadake üle kõigi infohalduseks valitud varade jaoks loodud AIR-ide sisu.
- Töötage välja informatsiooni struktuur, mis sobib kogu informatsiooni jaoks, mida oodatakse vastusena AIR-ile.
- Seadistage AIM-i struktuur ning sellele juurdepääsu ja selle kasutamist reguleerivad reeglid.
5.1.12 Establish processes to maintain the asset information model
- Peamine vastutaja: Määrav osaline
- Toetavad osalised: n/a
- Millal tuleks jaotises sisalduv tegevus läbi viia? Enne esmase määratud juhtiva osalise hankeprotsessi
- Tegevuse tase: Vara või varaportfell
Ülevaade
Vara infomudeli (AIM) loomist on käsitletud punktis 5.1.11. Kuid kui AIM on loodud, tuleb seda säilitada, et see kajastaks ka edaspidi füüsilise vara seisundit.
Üks peamisi otsuseid, mille määrav osaline (varaomanik/haldur) peab tegema, on määrata kindlaks, kui kaua on lubatud viivitus enne füüsilise vara muudatuste kajastamist AIM-is. Erinevate varade või varaklasside või isegi ehitatud vara erinevate osade puhul võivad sellele küsimusele olla erinevad vastused. See aitab suunata AIM-i värskendamiseks vajalikud ressursid sinna, kus neid kõige rohkem vajatakse.
See EN ISO 19650-3 alalõik sisaldab 10 kohustusliku valdkonna loendit, mida AIM-i hooldusprotsessid peavad hõlmama. Nende hulka kuulub AIM-i turvanõuete täitmise tagamine ning AIM-i omandi- ja hoolduskohustuse üleandmine, kui vastava vara omandiõigus muutub.
Selle alalõigu märkuses 1 selgitatakse, kuidas seda saab tõlgendada nii, et see kajastaks perioodi, mille jooksul määraval osalisel on vara vastu huvi, sealhulgas seda, et seda võivad mõjutada õigusaktid või lepingulised kokkulepped.
Jaotises sisalduvate tegevuste kokkuvõte (vastavalt vajadusele)
- Dokumenteerige AIM-i hooldusprotsessid, järgides selles EN ISO 19650-3 punktis loetletud teemasid.
- Määrake lubatud ajaline nihe vara infomudeli ja füüsilise vara oleku vahel.
5.2.1 Decide the type of activity providing information
- Peamine vastutaja: Määrav osaline
- Toetavad osalised: n/a
- Millal tuleks jaotises sisalduv tegevus läbi viia? Osana hankeprotsessist mis tahes määratud juhtivatele osalistele, mis on seotud konkreetse päästiksündmusega
- Tegevuse tase: Määramine
Ülevaade
See alalõik käsitleb päästiksündmuse tüübi hindamist, millele reageeritakse, ja sellele määratud juhtiva osalise määramist.
Ettenähtavate ja punktis 5.1.5 tuvastatud päästiksündmuste korral saab infohaldusprotsess viivitamatult edasi minna pakkumuskutse, pakkumusele vastamise, määramise ja ettevalmistusega. See tagab, et elluviimise meeskonnad on kaasatud ja valmis reageerima niipea, kui üks neist päästiksündmustest aset leiab.
See, kas eeldatavat päästiksündmust on mõistlik ette planeerida, sõltub paljudest teguritest, sealhulgas tõenäolisest viivitusest selle toimumiseni, vajadusest kiireks reageerimiseks ja planeerimisprotsessi kuludest. Olenevalt tulemusest võidakse prognoositavat päästiksündmust siiski käsitleda nii, nagu ei saaks seda ette planeerida.
Pange tähele, et määramise meetod peaks päästiksündmusele reageerimiseks olema proportsionaalne varahaldustoimingutega.
Jaotises sisalduvate tegevuste kokkuvõte (vastavalt vajadusele)
- Iga vara elukaare käitamise etapis toimuva päästiksündmuse puhul otsustage, kas elluviimise meeskonda on võimalik hankida ja kas ta saab teha üksikasjaliku planeerimise enne päästiksündmuse toimumist.
- Kui jah, järgige iga elluviimise meeskonna hankimiseks, määramiseks ja ettevalmistamiseks igal juhul punktides 5.2 kuni 5.5 toodud tegevusi.
- Kui mitte, siis kui see päästiksündmus juhtub, alustage tegevustega alates punktist 5.2.2.
5.5.4 Maintain resources in readiness for a trigger event
- Peamine vastutaja: Määratud juhtiv osaline
- Toetavad osalised: n/a
- Millal tuleks jaotises sisalduv tegevus läbi viia? Ettevalmistuse ajal ning perioodiliselt päästiksündmuste vahelisel ajal
- Tegevuse tase: Määramine
Ülevaade
See alalõik on osa ettevalmistavast tegevusest. See on suunatud eelkõige päästiksündmustele, mis on ette planeeritud – eeldatavatele päästiksündmustele. Sellistel juhtudel võib määratud juhtiva osalise määramise ja asjakohase päästiksündmuse toimumise vahele jääda pikk ajavahemik. Kui see juhtub, peab määratud juhtiv osaline hoidma kõik oma ressursid päästiksündmuse toimumise ajaks ooterežiimis.
Kui meeskonnas, selle suutlikkuses või võimekuses on toimunud olulisi muudatusi ühe päästiksündmuse ja järgmise vahel, tuleb neid arutada määarva osalisega. Selle tulemuseks võib olla kinnitatud BIM rakenduskava või varainfo tootmismeetodite ja -protsesside või varainfo standardi uuendamine. Kõik need tuleb kokku leppida määrava osalisega (varaomaniku/halduriga).
Jaotises sisalduvate tegevuste kokkuvõte (vastavalt vajadusele)
- Olge teadlik sellest, millistele päästiksündmustele olete teie ja teie elluviimise meeskond ooterežiimis, et reageerida.
- Vaadake regulaarselt üle oma elluviimise meeskonna töötajad, tehnoloogia ja muud ressursid, et veenduda, kas need on endiselt sobivad vara omaniku/halduri esitatud EIR-i käsitlemiseks. Seejärel värskendage vajadusel oma kinnitatud BIM rakenduskava.
5.8.1 Aggregate an accepted information model into the asset information model
- Peamine vastutaja: Määrav osaline
- Toetavad osalised: n/a
- Millal tuleks jaotises sisalduv tegevus läbi viia? Pärast seda, kui määrav osaline on infomudeli heaks kiitnud
- Tegevuse tase: Määramine
Ülevaade
Antud alalõik käsitleb, kus määrav osaline võtab määratud juhtiva osalise ja nende elluviimise meeskonna edastatud informatsiooni kehtiva omandiõiguse, lisades selle vara infomudelisse.
Selleks hetkeks on määratud juhtiv osaline andnud loa esitada määravale osalisele infomaterjalid infomudeli kujul. Määrav osaline on infomudeli üle vaadanud ja sellega nõustunud. Seetõttu loetakse tulemid vastavaks infovahetuse nõuetele (EIR, EN ISO 19650-3). Nüüd saab määrav osaline lisada infomudeli varade infomudelisse (AIM).
Mõistagi oleks hea, kui võimalikult suure osa sellest tööst saab automatiseerida, kuid võib siiski olla ka käsitsi nõutavaid ülesandeid, mida tuleb täita. EN ISO 19650-3 eeldab, et need tegevused viiakse läbi õigesti ja selle tagamiseks on olemas vajalikud kontrollid. See ei täpsusta, milliseid protsesse ja kontrolle tuleb rakendada.
Jaotises sisalduvate tegevuste kokkuvõte (vastavalt vajadusele)
- Omama selget lähenemisviisi ja protseduuri(d) äsja aktsepteeritud informatsiooni lisamiseks olemasolevatesse ettevõtte infosüsteemidesse.
- Mõelge erinevatele protsessidele, mida võib vaja minna erinevat tüüpi informatsiooni ja/või informatsiooni jaoks, mis suunatakse erinevatesse ettevõttesüsteemidesse.
- Kontrollige käsitsi lisatud informatsiooni olemasolevates süsteemides.
- Kontrollige perioodiliselt informatsiooni automaatset lisamist, et veenduda algoritmide korrektses toimimises.
5.8.2 Review and continue maintenance of the asset information model
- Peamine vastutaja: Määrav osaline
- Toetavad osalised: n/a
- Millal tuleks jaotises sisalduv tegevus läbi viia? Osana informatsiooni vastuvõtust, mis lisatakse AIM-i
- Tegevuse tase: Määramine
Ülevaade
Antud alalõik tähistab ühe infohaldusprotsessi teekonna lõppu määramise tasemel. Määraval osalisel on nüüd võimalus küsida endalt, kas AIM täidab endiselt oma eesmärki ja kas seda hoitakse kooskõlas kokkulepitud protsessidega. Kui mõlemale on vastus eitav, tuleb võtta kasutusele leevenduskava.
Näide 1.
Antud alalõik võib käivitada vara infonõuete (AIR) ümberhindamise. Kui nüüd tuvastatakse uus AIR, võib see kaasa tuua muudatusi EIR-is (EN ISO 19650-3), mida on kasutatud olemasolevate määratud juhtivate osaliste määramiseks. Need muudatused avaldaksid AIM-i struktuurile otsest mõju.
Näide 2.
Antud alalõik võib käivitada hooldusprotsesside hindamise ja sellest võib järeldada, et AIM-i vastavusse viimise sagedus vara olekuga on kas liiga kõrge (kallim kui vaja) või liiga madal (mis viib aegunud informatsioonini).
Antud alalõik on eriti kasulik pärast omandamisest lähtuvat päästiksündmust, kuna see annab suurepärase võimaluse vaadata üle selle tehingu raames saadud informatsiooni kvaliteet ja maht. See võimaldab määraval osalisel (varaomanikul/halduril) kavandada, kuidas puudused kõrvaldatakse.
Jaotises sisalduvate tegevuste kokkuvõte (vastavalt vajadusele)
- Vaadake üle infohaldusprotsessi toimivus ja AIM-i kvaliteet.
- Mõelge, kas on vaja teha muudatusi infohaldusressurssides (erinevat tüüpi nõuded, infostandard, info tootmismeetodid ja -protsessid, protokoll jne).
Information management process summary
Alljärgnevalt on toodud iga alamprotsessi visuaalne kokkuvõte.
Summary
EN ISO 19650-3 osas on selgitatud osalisi, meeskondi, vastutust ja tegevusi, mis on seotud varade käitamisetapis seotud protsessidega. Samuti on selgitatud infohaldusprotsessi erinevaid aspekte, sealhulgas päästiksündmusi ja informatsiooni integreerimist olemasolevatesse süsteemidesse. Sellele peaksid viitama praktikud ja ISO 19650 seeriat rakendavad isikud käitamise etapis.








